~60 min

Assistant professor at the Univ. of Padova - Italy.
Responsible for the Laboratory of Artificial Intelligence for Medical Sciences.
Rstudio Certified Instructor in the Tidyverse.
Daily working with R since 2014.
Best citation: “The only way to go fast is to go well” - Robert Uncle Bob Martin.
Contacts:
GitHub, Telegram, Linkedin, X/Twitter: @CorradoLanera.
The training course is expected to cover an introduction to R for exploratory data analysis (EDA): data management, tabular descriptive analysis, and visualization.
Present small pieces of concepts at a time.
Select packages, functions, and coding styles to prioritize the ease of understanding.
Ask you questions often and write and execute code at incremental stages of each topic.
Assign you homework for the next lesson to discuss together.
Provide platforms to answer and discuss collaboratively.
The course will take place virtually on Teams every Monday and Thursday from 1:30-5:00 p.m. CET between February 26th and March 07th 2014 (4 half-days over two weeks)
Session 1: 2024 February 26, 1:30-5:30 p.m. CET (Click here for your timezone).1
Session 2: 2024 February 29, 1:30-5:30 p.m. CET (Click here for your timezone).
Session 3: 2024 March 04, 1:30-5:30 p.m. CET (Click here for your timezone).
Session 4: 2024 March 07, 1:30-5:30 p.m. CET (Click here for your timezone).
| Teams’ room: | |
| Website (agenda, slides, and assessments): | https://bit.ly/ubep-rws-website |
| RStudio cloud workspace: | https://bit.ly/ubep-rws-rstudio1 |
| Really real-time collaborative pad (chat included): | https://bit.ly/ubep-rws-pad-ed3 |
Technical Assistance: no infrastructural technical assistance will be provided during the session by UBEP staff. Please contact your ECDC IT staff for this matter.
Rstudio Cloud Assistance: write on Teams chat, and a person from UBEP will contact you directly on a separate Teams meeting
Coding issues and questions: feel free to discuss and collaborate on the pad’s chat
Local installation of R/RStudio: not required for the course, and we won’t teach the course on your local installation. However, we will provide you with instructions and support.
| Group A | Group B | Group C |
|---|---|---|
| Elona Kureta | Sabine Maritschnik | Lutz Ehlkes |
| Ayat Yaghy | Amber Litzroth | Besfort Kryeziu |
| Noemí López Perea | Sanja Vuzem | Zeina Farah |
| Michaela Špačková | jean-sebastien CASALEGNO | Antonello Amendola |
Main: me (Corrado Lanera)
Room 1: Ajsi
Room 2: Daniele
From the website (https://bit.ly/ubep-rws-website), you can access the slides of the day and navigate them at your pace.
You can follow and navigate the presentation slides on your phone, tablet, or laptop from the web. When the presenter changes slides in their screen-shared (master) presentations, everyone will follow and see the same content on their device.
Discussion on the previous lesson’s homework.
Overview and aims of the day.
Passive-interactive-active cycles.
wrap up, and summary.
Homework assignment presentation.
Passive: slide presentation with sample code and suggestion.
Tip
|>) the previous code’s result into the subsequent function call+) layers to a plot.Interactive: questions for you to answer.
Your turn
Connect to our pad and present yourself.1
Active: incremental coding project.
03:00
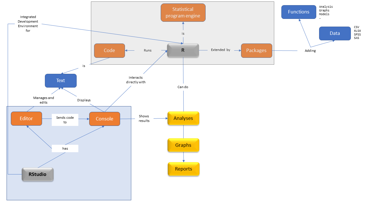
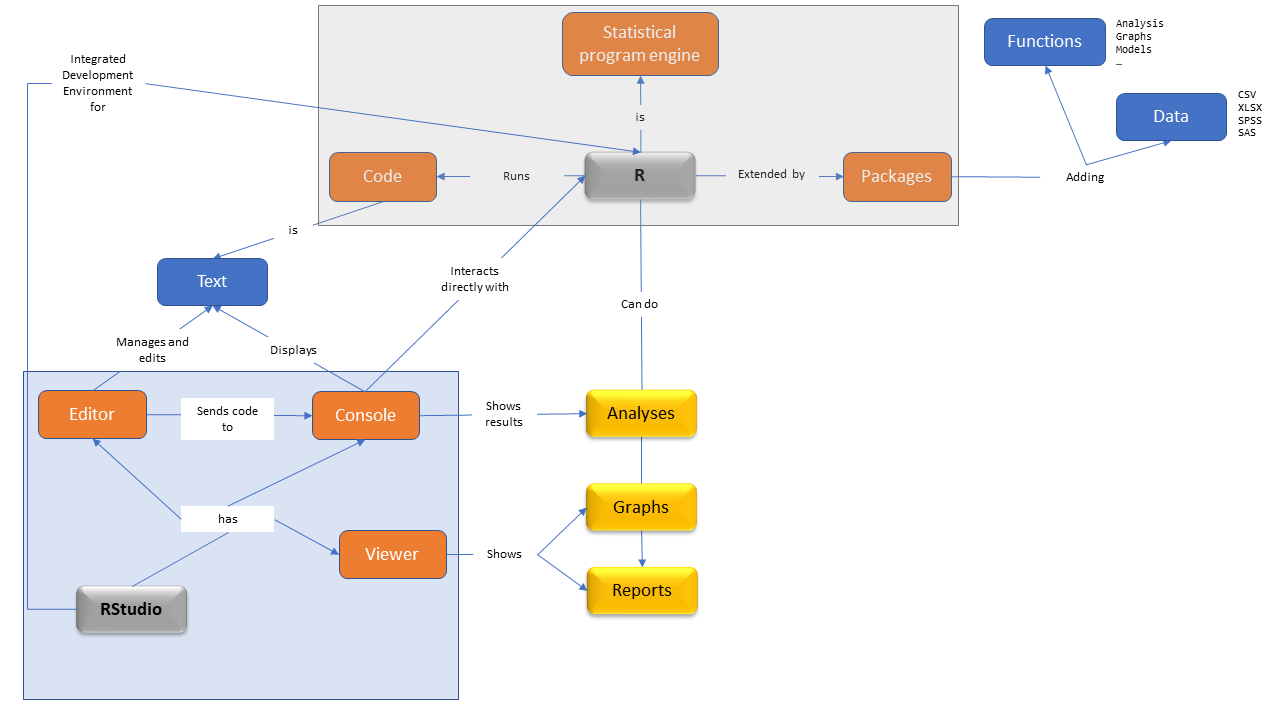
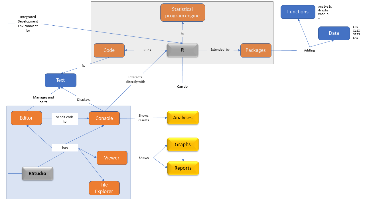
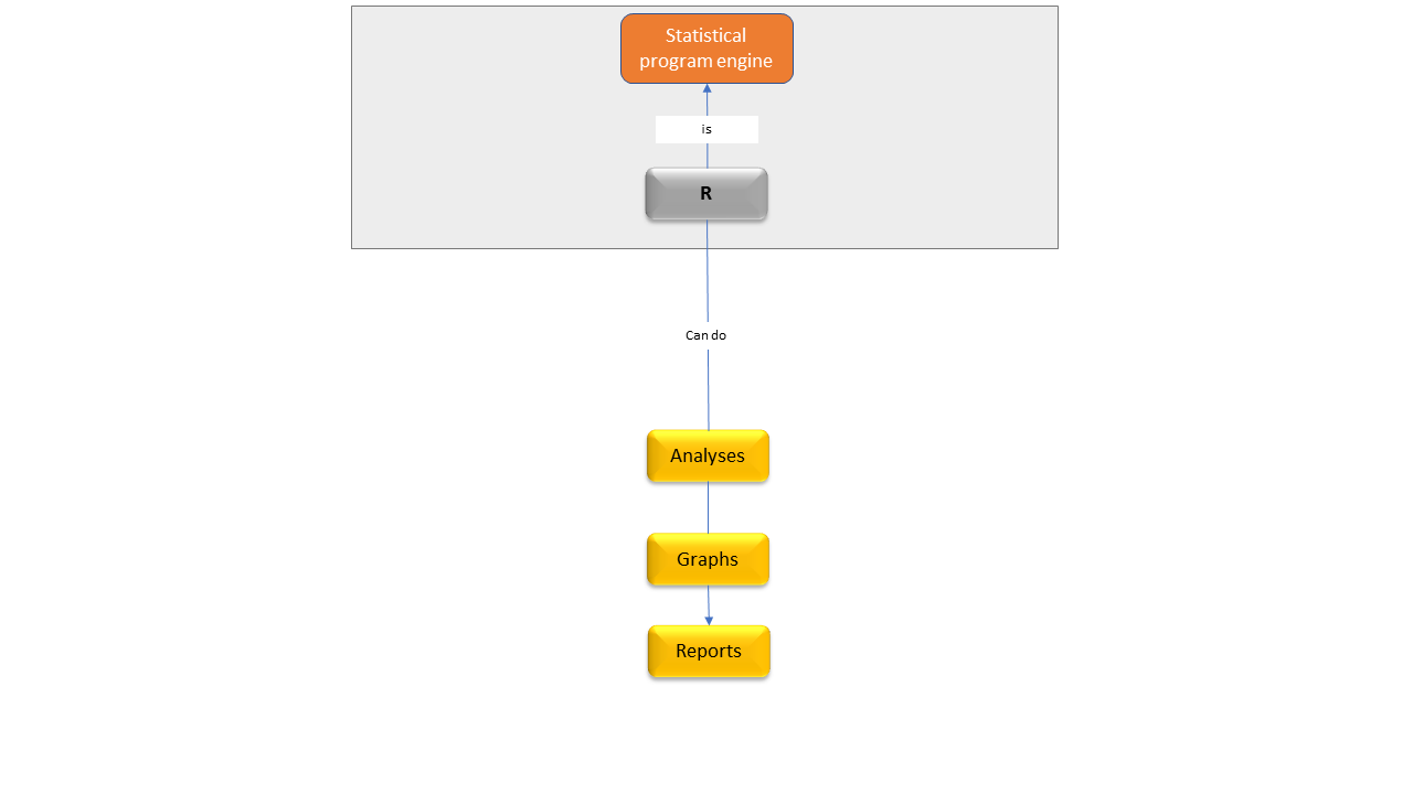
A language: we write R code in the R language.
An Engine: able to execute computations, analyses, graphs, reports, …
A fully functional RStudio IDE on the cloud.
Free for you to use within the course workspace.1
Once you join the workspace, you can enter the R project provided for the day.
The environment is already set for you

IDE = Integrated Development Environment (to work with R)
side- and top-bar for workspaces and projects navigation.
Multi-tab text editor to view, modify, execute (CTRL/CMD + ENTER) code in script files
An interactive console for the R interpreter.
Overview of defined R objects in the current session.
Embedded file explorer connected to the current session R working directory.






(Afte registration) To connect to RStudio cloud: https://bit.ly/ubep-rws-rstudio
Your turn
Connect to RStudio cloud (https://bit.ly/ubep-rws-rstudio) and:
Groups
15:00

10:00
To create the current lesson we explored, use, and adapt contents from the following resources:
The slides are made using Posit’s Quarto open-source scientific and technical publishing system powered in R by Yihui Xie’s kintr.
This work by Corrado Lanera, Ileana Baldi, and Dario Gregori is licensed under CC BY 4.0

UBEP’s R training for supervisors